Deliv. date outside period covered by factory calendar IN Message No. ME078

SAP MM ERROR TUTORIALS-

SCAL

Common Error Message...Message No.: ME078 This error usually appears in Purchase Order (ME21N / ME22N / ME223N) or Purchase Requisition while entering the Delivery Date....

✅Understand the Issue-

The delivery date you entered does not fall within the valid working period of the Factory Calendar assigned to India (IN) OR validity Period was Expired.

✅Reasons for the Error Message No.: ME078:

1)Factory calendar is not maintained for that future year

2)Calendar missing working days / holidays setup

3)Also Wrong factory calendar assigned to the plant or purchasing org


✅ How to Fix SAP Error ME078 “Recalculate Calendar” SCAL

✅ FOLLOW STEPS-

✅ 1) Solution- Extend Factory Calendar

✅ Go to Transaction Code: SCAL

T-code: SCAL → Factory Calendar → Change → Recalculate / Generate Calendar → Enter year 2026 → Save

SCAL SCAL

✅ Click - CREATE

✅ Enter your Nwe Factory Calendar ID-UI

✅ Extend Validity Period-2025-2030

✅ Calendar ID-UI (Indian Union Pharma)

✅ Valid-2025-2030

✅ Holiday ID-IN (selected your public holiday calender, you must enter a public holiday calendar for your region)

✅ Factory Date Start-1025 (All days in the factory calendar which are defined as working days are counted from this number)

✅ Workdays-Tick (Which You Want Work)

SCAL SCAL

SAVE.


✅ Factory Calendar IN Extension Using SCAL | Factory Calendar Assignment

Path → SPRO → SAP Reference IMG → Enterprise Structure → Definition → Logistics – General → Copy, Delete, Check Plant

select-Defien Path

SCAL SCAL

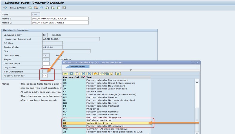
✅ Select-Plant-1257

✅ change Factory calendar-IN TO UI (change this)

✅ SAVE

SCAL SCAL

May Be Like Important Link-

-Display G/L Account Balance Display-FAGLB03

-Valuation class 3000 not allowed for material type SAMSUNG RAW MATERIAL

-Ship.condition 02 loading grp 0003 plant 3005 StLoc FIN Not defined

-Document 90039783 saved (no accounting document generated)